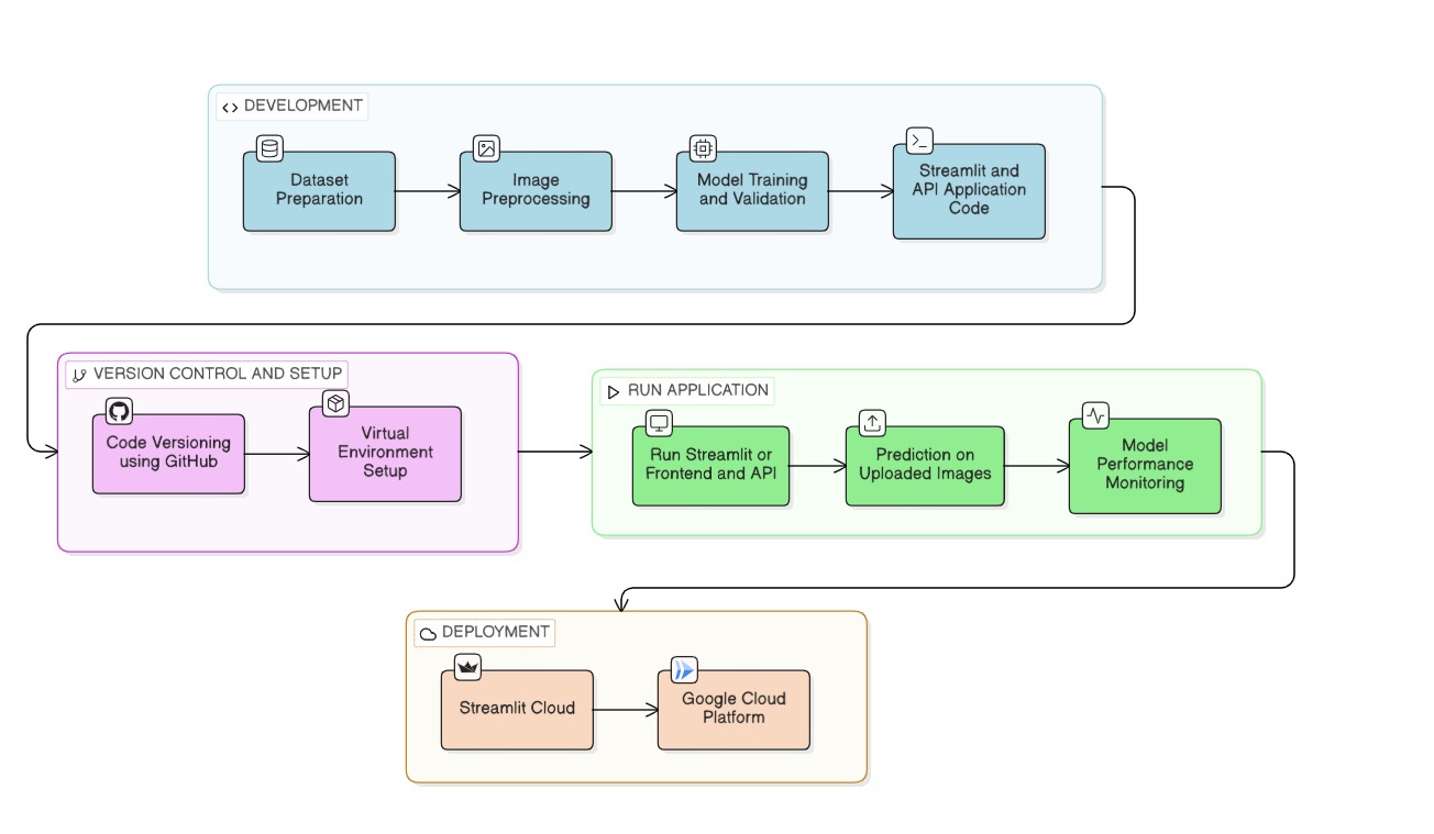
ThyroCheck AI is a medical diagnostic tool employing a custom deep learning architecture (FibonacciNet) for the classification of thyroid nodules from ultrasound images. It replicates state-of-the-art research, offering clinicians a precision AI diagnosis with integrated Grad-CAM interpretability and automated report generation.

